How to Generate Notes from Therapy Groups

How to Generate Notes from Therapy Groups

Overview  

After assigning roles and permissions to designated users and configuring the therapy group details, you can record information in the therapy group module. This allows you to manage sessions and participants, enter individual and session remarks, and generate notes for participants.

 

Recording Group Therapy Details 

This section outlines the steps to record group therapy details. Start by selecting the therapy group from the list. Next, create a session within this group. If a session is already created, select it to view the list of participants on the right pane, where you can enter remarks and generate notes.

 

Follow these steps to manage therapy groups and sessions:

 

  1. In the left sidebar, select the Therapy Groups option.
  2. In the Therapy Groups tab, you'll see the screen divided into different sections.
  • Therapy groups are in the top left corner.
  • Sessions within each group are in the bottom left corner.
  • Participants within each session are in the right pane.

Each section (A, B, C, D, and E) is explained in detail in the article.

 

 

 

Managing Therapy Groups 

 

On the Therapy Groups screen (section A), you will find all the therapy groups you’ve configured in the practice settings.

  • To create a new therapy group, click the Create Therapy Group button.
  • To view the sessions within a therapy group, select the group from the left side.

The Create Therapy Group screen includes the following fields:


 

 

Therapy Group Name: Enter a unique name for the therapy group. The system will not allow duplicate group names. For example, "Mental Health Group".

 

Description: Enter the description for the therapy group to complement the group name. For example, "A group created for mental health patients."

 

Therapy Group Location: Select the appropriate location for the therapy group from the dropdown, which will display all the sites configured in ICANotes+. Choose the desired location for this group.

 

Clinician: Select the clinician for the therapy group from the dropdown menu.

 

Organization Member: Select the organization member for the therapy group from the dropdown menu.

 

Service Code / Unit(s) / Modifiers: Select a service code from the dropdown and enter the number of units for it. Modifiers for the service code will appear if they have been configured in your personal preferences.

 

 

Managing Sessions 

 

On the Therapy Groups screen (section B), you can find all the sessions within the selected therapy group. You can create sessions in two ways:

  • Click the Create Session button.
  • Create a group appointment on the Calendar, which will automatically create a session.

 

When you create a group appointment on calendar, this is how it will appear in the session. 

 

Clicking the Create Session button in the section B above opens the Create Therapy Group Session screen that appears as shown below. The fields on this screen are explained below the screenshot.

 

 

 

 

  • Encounter Date: Select the date using the calendar.
  • Note Title: Enter the note title.
  • Clinician: Automatically populated and non-modifiable.
  • Organization Member: Select from the dropdown menu.
  • Service Codes and Units: The service codes and units you added when creating the therapy group will populate automatically. However, you can modify the units for each service code. When you generate a note for the group sessions, these service codes will be associated with each client's group therapy progress note.

Once the session is created, select it from the left to view the participants in the right pane.

 

Managing Participants and Entering Individual Remarks 

 

On the Therapy Groups screen (section C), you can view all participants within the selected group. Expand or collapse this section to view details. The service codes and modifiers entered while creating a session will be visible.

 

Add Participant: All the participants added to the group appear in this section. However, you can add more participants by clicking this button if you wish to do so. 

Absent: Select this checkbox if the participant did not attend the session. 

Note: You cannot mark the participant as absent if their note has already been generated. 

 

Enter Remarks: Clicking this button opens a new screen where you can enter individual remarks for the client. You can use the shrub content to enter the individual remarks or type them manually in the yellow card. These remarks will appear in the client's Group Therapy Progress Note, accessible from the chart face. Refer to the following screens for guidance.

 

Note: Once you generate notes, the Enter Remarks button will become disabled, you cannot enter remarks from this section. However, you can update note details from the client's chart face.

 

 

When you generate group therapy notes and click the Work Area button, the Group Therapy Progress Note will display individual remarks.

 

 

 

Entering Session Remarks 

 

Enter Session Remarks: Clicking this button opens the screen shown below.  You can use the shrub content to enter the individual remarks or type them manually in the yellow card. The first section allows you to enter the group therapy session remarks for the participant, while the second section is for entering group session instructions manually.

 

Note: The Enter Session Remarks button appears as disabled once the notes are generated. You cannot enter session remarks after generating notes.

 

 

 

Once you generate the notes and click the Work Area button for the participant, the following screen appears that displays the group therapy session remarks in the first box and the group session instructions in the second box as shown in the screen below: 

 

 

When you scroll down in the first box, you can see the individual remarks entered for the participant as shown in the screen below:

 

 

 

Generating Notes

After completing the session and entering all necessary details (individual remarks, session remarks, attendance), generate notes for the group therapy session.  

 

 

Clicking the Generate Notes button will open the Group Therapy Progress Note screen, where you can view and expand participant sections to see remarks.

 

 

 

Work Area: Click this button to navigate to the client's chart face, where you can see that a new Group Therapy Progress Note has been created, as shown in the screen below:

 

 

 

The first section shows group and individual remarks for the participants.
The second section shows group session instructions for the entire session.

 

Compile and Preview: After creating a group therapy note, you can compile it from the client's chart. Click this button to compile the note.

 

Return to Previous Note: Click this button to navigate to the previous participant's chart within the therapy group session, allowing for quick transitions between clients' charts without returning to the therapy group section.

 

Continue to Next Note: Click this button to navigate to the next participant's chart within the therapy group session, allowing for quick transitions between clients' charts without returning to the therapy group section.


Return to Therapy Group: Click this button to go back to the therapy group section.

 

When accessing the client's chart face, the Group Therapy Progress Note will appear as shown below.

 

 

 

Compile and Sign All Notes Together 

You can compile and sign all notes simultaneously in therapy groups, especially useful when there are multiple participants. Instead of compiling and signing notes for each participant individually, this feature allows you to do so for all participants at once, streamlining the documentation process and improving efficiency. 

 

In the therapy group session, click the Generate Notes button as shown below: 

 

 

 

 

On the Group Therapy Progress Note, you will find these options in the top right corner: 

 

  • Compile All Notes: Compiles notes for all participants at once.
  • Sign All Notes: Signs all compiled notes for the participants.
  • Compile and Sign All Notes: If you prefer to handle everything together, click this to compile and sign all notes in one go.

 

 

 

While compiling or signing notes, a progress bar will appear to show the overall status. 

 

 

 

 

 

 

 

 

Once the notes are successfully compiled or signed, a success message will be displayed. An example of the successful compilation and signing process is shown below. 

 

 

 

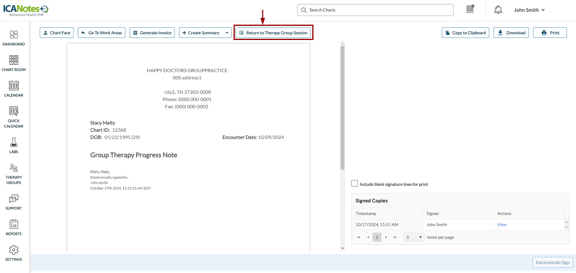
Returning to the Therapy Group Session from the Compiled Note  

You can navigate back to the therapy group session after accessing a compiled note. On the Group Therapy Progress Note, click the Compiled Note button as shown below: 

 

 

 

 

Locate the Return to Therapy Group Session button on the compiled note, enabling smooth navigation. 

 

 

Watch the Video

Click here to view a video about navigating the therapy group module.

Click here to view a video about signing therapy group notes.

FAQs 

You can find the Frequently Asked Questions (FAQs) on our Knowledge Base page.


Click here for quick access to the FAQs.

 

*********************************

Need additional assistance?

Phone: 443-203-5857 

Text: 866-301-0085

Email: ticket@icanotes.com

Chat: http://app.icanotes.com 

*********************************

 

Proprietary Notice Information: This article is provided for informational purposes only, and the information herein is subject to change without notice. While every effort has been made to ensure that the information contained within this article is accurate, ICANotes cannot and does not accept any type of liability for errors in, or omissions arising from the use of this information.

    • Related Articles

    • How to Configure Therapy Groups and Group Rosters

      Overview This knowledge base article guides on configuring therapy groups. Within therapy groups, you can add participants, service codes, and units. When you access the Therapy Group feature from the sidebar, the groups will appear based on the ...
    • How to Record and Track Participant's Attendance in Therapy Group

      Overview This knowledge base article provides guidance on tracking participants' attendance in therapy group sessions. You can mark participants as present or absent. Once a participant is marked as absent, you cannot generate notes for them. ...
    • v7.6 Release Notes (Release Date: October 29, 2024)

      Overview This KB article includes the new features released in ICANotes+ version v7.6. Therapy Group: Compile and Sign All Notes Together You can now compile and sign all notes simultaneously in therapy groups, especially useful when there are ...
    • v8.1 Release Notes (Release Date: April 03, 2025)

      Overview ICANotes+ version 8.1 brings new features and improvements to enhance functionality and user experience. Redesigned Chart Face: Improved Navigation and Accessibility The Chart Face screen has been redesigned to enhance user experience by ...
    • v8.11 Release Notes (Release Date: August 20, 2025)

      Freeze a Client's Account You can now freeze a client’s account in ICANotes+. Freezing an account is useful in situations where you need to temporarily restrict a client’s activity—such as when there is a significantly overdue balance, pending ...