v7.6 Release Notes (Release Date: October 29, 2024)

v7.6 Release Notes (Release Date: October 29, 2024)

Overview  

This KB article includes the new features released in ICANotes+ version v7.6. 

 

 

Therapy Group: Compile and Sign All Notes Together 

You can now compile and sign all notes simultaneously in therapy groups, especially useful when there are multiple participants. Instead of compiling and signing notes for each participant individually, this feature allows you to do so for all participants at once, streamlining the documentation process and improving efficiency. 

 

To use this feature, follow these steps:

 

In the therapy group session, click the Generate Notes button as shown below: 

 

 

 

 

On the Group Therapy Progress Note, you will find these options in the top right corner: 

 

  • Compile All Notes: Compiles notes for all participants at once.
  • Sign All Notes: Signs all compiled notes for the participants.
  • Compile and Sign All Notes: If you prefer to handle everything together, click this to compile and sign all notes in one go.

 

 

 

While compiling or signing notes, a progress bar will appear to show the overall status. 

 

 

 

 

 

 

 

 

Once the notes are successfully compiled or signed, a success message will be displayed. An example of the successful compilation and signing process is shown below. 

 

 

 

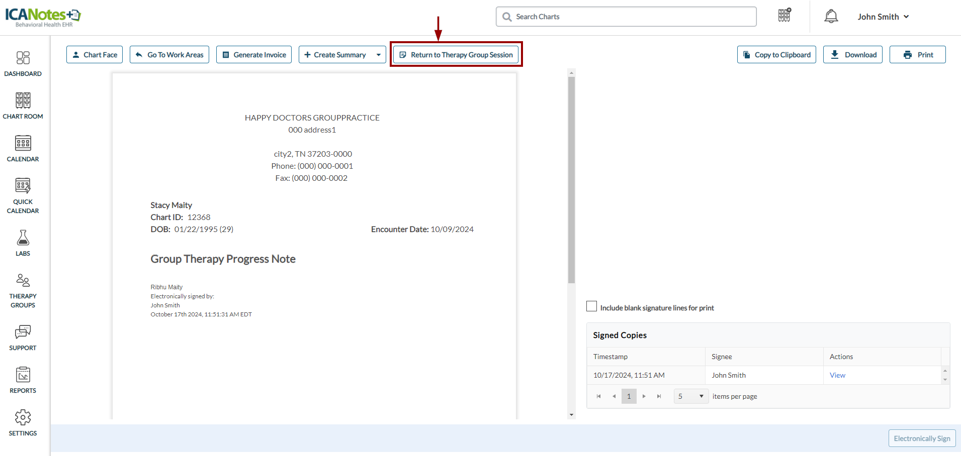
Therapy Group: Navigation Options  

You can now easily navigate back to the therapy group session after accessing a compiled note. A new Return to Therapy Group Session button has been added to the compiled note screen, enabling smooth navigation. Refer to the following screens for more details. 

 

 

 

 

 

 

 

When accessing the work area from the therapy group session, you will see the following screen, where you can view notes for other participants in the group. A new Return to Previous Note button is now available, allowing you to quickly return to the notes you accessed earlier. 

 

Note: In the previous release, this button was labeled Continue to Previous Note, but it has now been updated to Return to Previous Note in this release. 

 

 

 

 

Lab Orders: Remove Failed Orders Feature   

A new Remove Lab Failed Orders button has been added to the Lab Orders page, allowing users to quickly remove all electronic lab orders marked with a "failed" status. This feature streamlines the management of lab orders by enabling users to easily clear failed orders, helping maintain an organized and up-to-date view of both pending and completed orders. 

 

 

When you click the Remove Failed Lab Orders button, a confirmation message will appear as shown below. 

 

 

 

Upon clicking Remove, the system will delete all failed orders from the page, leaving only pending and confirmed orders displayed. 

 

 

 

Availity: New Clearinghouse for Insurance Eligibility Verification 

ICANotes+ is now integrated with the Availity clearinghouse, enabling practices to verify clients' insurance eligibility as well as submit claims and download remittances.. 

 

To activate this new clearinghouse for your practice, please contact our customer support team. 

 

Ability to Submit Claims to the Secondary Payer 

ICANotes+ enables you to submit claims to secondary payers, with the option to include/exclude payment details from the primary payer. 

 

Note: Please ensure that the payment details are recorded through ERA/MPP before submitting a claim to the secodnary payer.

 

To enable the option to submit claims to secondary payers, please reach out to our customer support team. 

 

Submitting Claim to Secondary Payer  

Claims can be submitted to a secondary payer from the Billed Encounters tab. The client must have a secondary payer listed, and the claim must have already been submitted to the primary payer either through the ERA (Electronic Remittance Advice) or MPP (Manual Payment Posting) process. 

 

Navigate to Billing Worklist > Billed Encounters tab, select a claim and then click the Create Secondary option from the Actions dropdown.

 

Note: The option to submit claim to the secondary payer will be disabled if the claim has been manually moved from the Unbilled to the Billed tab, or if the client does not have a secondary payer recorded. 

 

 

The Create Secondary screen appears as shown below:

 

Payer: Displays the secondary payer to which the claim will be submitted. To change the secondary payer, use the dropdown menu. 

 

Include Primary: By default, the system will send the primary payer's information, including payment details, to the secondary payer. If you prefer not to send the primary payer details, clear the checkbox. 

 

 

Save: Click this button to send the claim to the secondary payer later after reviewing the details. This action moves the encounter to the Unbilled tab. A message will appear as shown below upon saving the details.

 

 

Save & Submit: Click this button to submit the claim to the secondary payer. A success message will confirm submission, or, in the event of an error, a .csv file will be provided to correct the issue and retry the submission process. The following message appears on successfully sending the claim to the secondary payer.

 

 

Include/Exclude Primary Payer When Submitting a Saved Claim to Secondary

When submitting a saved claim to the secondary payer, the following screen will appear. By default, the system will send the primary payer's information, including payment details, to the secondary payer. If you prefer not to send the primary payer details, clear the checkbox from the Include P/S column.

 

 

 

 

 

*********************************

Need additional assistance?

Phone: 443-203-5857 

Text: 866-301-0085

Email: ticket@icanotes.com

Chat: http://app.icanotes.com 

*********************************

 

Proprietary Notice Information: This article is provided for informational purposes only, and the information herein is subject to change without notice. While every effort has been made to ensure that the information contained within this article is accurate, ICANotes cannot and does not accept any type of liability for errors in, or omissions arising from the use of this information.

    • Related Articles

    • v7.5 Release Notes (Release Date: October 15, 2024)

      Overview This KB article includes the new features released in ICANotes+ version v7.5. Therapy Group - Access to Previous Notes In the Group Therapy Progress Note screen, when generating notes from a therapy group and accessing the work area of a ...
    • v8.14 Release Notes (Release Date: October 1, 2025)

      Available on Request (Exclusively for Prescribers in This Release) New Primary Care Note ICANotes+ now lets you create a Primary Care Note. Similar to other notes, you can use shrubs to efficiently capture content. You can also document service ...
    • v9.1 Release Notes (Release Date: October 29, 2025)

      Enhanced Search Functionality in the Manual Posting Worklist Previously, when adding claims in the manual payment worklist, searches were limited to client name, account number, and date of service. You can now search claims using additional ...
    • v9.0 Release Notes (Release Date: October 15, 2025)

      Overview ICANotes+ version 9.0 brings new features and improvements to enhance functionality and user experience. Display and Manage Group Rosters from Therapy Groups Sidebar The Group Rosters tab is now available under the Therapy Groups section in ...
    • v9.3 Release Notes (Release Date: November 26, 2025)

      Overview ICANotes+ version 9.3 includes several enhancements that improve functionality and user experience. Patient Calendar Notes Now Visible in Appointments You can now add patient-specific notes in demographics that automatically appear on the ...